|
CORC Project
CANOpen Robot Controller Software Documentation
|
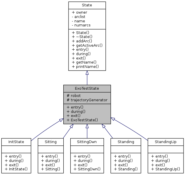
Example Implementation of State Class. Used with ExoTestMachine. More...
#include <ExoTestState.h>


Public Member Functions | |
| virtual void | entry ()=0 |
| Called once when the state is entered. Pure virtual function, must be overwritten by each state. More... | |
| virtual void | during ()=0 |
| Called continuously whilst in that state. Pure virtual function, must be overwritten by each state. More... | |
| virtual void | exit ()=0 |
| Called once when the state exits. Pure virtual function, must be overwritten by each state. More... | |
| ExoTestState (StateMachine *m, ExoRobot *exo, DummyTrajectoryGenerator *tg, const char *name=NULL) | |
Public Member Functions inherited from State | |
| State (StateMachine *p, const char n[]=NULL) | |
| Construct a new State object. More... | |
| ~State () | |
| bool | addArc (Transition *t) |
| Transition * | getActiveArc (void) |
| const char * | getName (void) |
| Returns the name of the state - Note that this. More... | |
| void | printName (void) |
| Prints the name of the state. More... | |
Protected Attributes | |
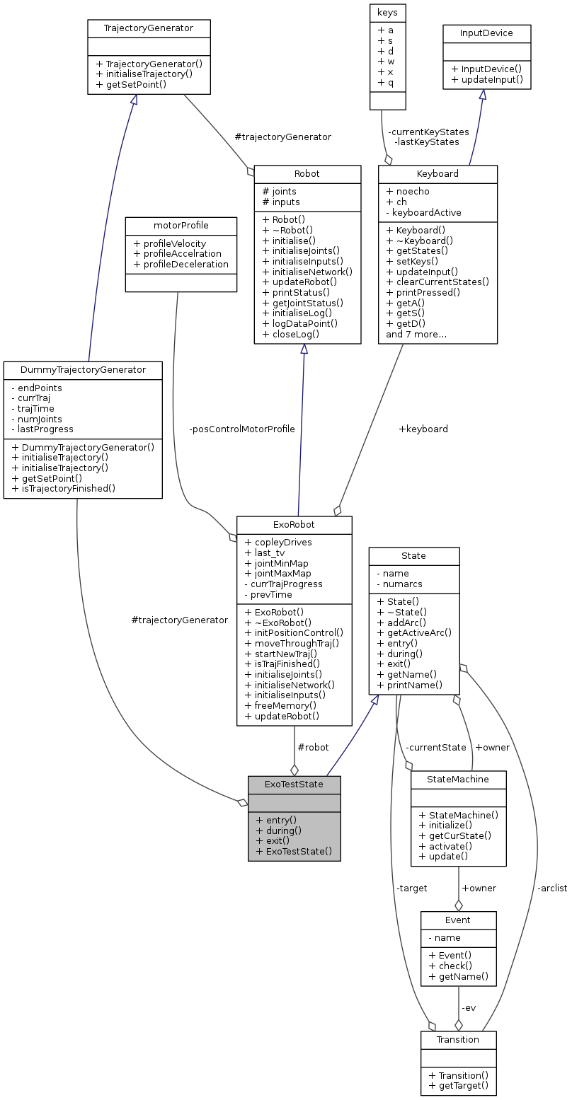
| ExoRobot * | robot |
| DummyTrajectoryGenerator * | trajectoryGenerator |
Additional Inherited Members | |
Public Attributes inherited from State | |
| StateMachine * | owner |
| Pointer to the owning state machine. More... | |
Example Implementation of State Class. Used with ExoTestMachine.
/file ExoTestState.h /author Justin Fong /brief Virtual Class to include all required classes for ExoTestStates /version 0.1 /date 2020-05-07
Definition at line 30 of file ExoTestState.h.
| ExoTestState::ExoTestState | ( | StateMachine * | m, |
| ExoRobot * | exo, | ||
| DummyTrajectoryGenerator * | tg, | ||
| const char * | name = NULL |
||
| ) |
Definition at line 3 of file ExoTestState.cpp.
|
pure virtual |
Called continuously whilst in that state. Pure virtual function, must be overwritten by each state.
Implements State.
Implemented in StandingUp, SittingDwn, InitState, Sitting, and Standing.
|
pure virtual |
Called once when the state is entered. Pure virtual function, must be overwritten by each state.
Implements State.
Implemented in StandingUp, SittingDwn, InitState, Sitting, and Standing.
|
pure virtual |
Called once when the state exits. Pure virtual function, must be overwritten by each state.
Implements State.
Implemented in StandingUp, SittingDwn, InitState, Sitting, and Standing.
|
protected |
Definition at line 33 of file ExoTestState.h.
|
protected |
Definition at line 34 of file ExoTestState.h.
1.8.11